CD30 MP3 - problem s ID3 tag
CD30 MP3 - problem s ID3 tag
chcel by som sa spytat majitelov CD30 MP3 ci si nevsimli ze ked prehravaju MP3 s VBR tak sa na display nepise nazov skladby. mam tam len 4 nezmyselne znaky, pricom prve 3 su stale rovnake a posledny znak je prve pismeno z nazvu skladby. ak prehravam MP3 s CBR tak je vsetko OK.
<')))><
Astra 08 1.7 CDTI Caravan
Astra 08 1.7 CDTI Caravan
- Reklama
Re: CD30 MP3 - problem s ID3 tag
mam to radio, ale neviem o com pises, resp. nerozumiem tomu 
Opel Astra J ST 1,4T 103kw LPG ( A14NET ), 12/2013
Opel Astra H, hatchback, 1,9 CDTi, 88 kw, Z19DT, r.v. 3/2006
Opel Astra H, hatchback, 1,9 CDTi, 88 kw, Z19DT, r.v. 3/2006
Re: CD30 MP3 - problem s ID3 tag
VBR - variabilny datovy tok
CBR - konstantny datovy tok
je to hodnota v kb/s alebo kbps - zobrazuje to napr. winamp. datovy tok ovplyvnuje kvalitu mp3.
ak je vo winampe rovnake cislo napr. 192 tak sa jedna o CBR a ked sa to cislo meni tak sa jedna o VBR.
datovy tak sa da vycitat aj z ID3 tag
CBR - konstantny datovy tok
je to hodnota v kb/s alebo kbps - zobrazuje to napr. winamp. datovy tok ovplyvnuje kvalitu mp3.
ak je vo winampe rovnake cislo napr. 192 tak sa jedna o CBR a ked sa to cislo meni tak sa jedna o VBR.
datovy tak sa da vycitat aj z ID3 tag
<')))><
Astra 08 1.7 CDTI Caravan
Astra 08 1.7 CDTI Caravan
Re: CD30 MP3 - problem s ID3 tag
Tak vskutku jest, ale tahle informace asi jeho problém nevyřeší...Tunak píše:...
Naposledy upravil(a) Dalik dne 07 zář 2009, 11:37, celkem upraveno 1 x.
- MrMarian
- Příspěvky: 246
- Registrován: 15 črc 2009, 08:13
- Bydliště: Juzne cechy / Vysocina
- Kontaktovat uživatele:
Re: CD30 MP3 - problem s ID3 tag
Zdravim,
Ja ten problem nemam ci je to CBR alebo VBR ... ale mal by si si asi precitat manul ... tam pisu ze bit rate je max do 128kb.
Ak tam pouzivas 192 tak to moze byt tym - alebo neviem.
Prajem pekny den.
M.
Ja ten problem nemam ci je to CBR alebo VBR ... ale mal by si si asi precitat manul ... tam pisu ze bit rate je max do 128kb.
Ak tam pouzivas 192 tak to moze byt tym - alebo neviem.
Prajem pekny den.
M.
Opel Astra H 1.6 16V 85kW Z16XER Enjoy 7/2009 sedan
+ Sada Enjoy Plus, Metalická barva, Rádio CD30 MP3 - 7repro, Přední mlhová světla, Ráfky z lehkých sliltin, Palubní počítač, Tempomat, ....

+ Sada Enjoy Plus, Metalická barva, Rádio CD30 MP3 - 7repro, Přední mlhová světla, Ráfky z lehkých sliltin, Palubní počítač, Tempomat, ....

Re: CD30 MP3 - problem s ID3 tag
No ja mel problem, ze nektere alba me to uplne preskakovalo. Jenom se objevil na diplay nazev skladby a po 2-3s ticha to skociolo na dalsi song atd...
U jinych se me nezobrazoval tag, ale napisy s prehlaovanymi znaky jako yBH...
Nevim jestli za to mohl VBR, nebo nejaka chyba v ID3 tagu. Nezkoumal sem.
Zkousel jsi se kouknout na ty ID3 tagy ve winampu? Treba tam mas ID3 tag v2, nebo je to tam vubec blbe.
U jinych se me nezobrazoval tag, ale napisy s prehlaovanymi znaky jako yBH...
Nevim jestli za to mohl VBR, nebo nejaka chyba v ID3 tagu. Nezkoumal sem.
Zkousel jsi se kouknout na ty ID3 tagy ve winampu? Treba tam mas ID3 tag v2, nebo je to tam vubec blbe.
Re: CD30 MP3 - problem s ID3 tag
tagy su OK, bitrate ide do 320 kbps ale iba CBR. problem sa podoba na ten co pise x-father "U jinych se me nezobrazoval tag, ale napisy s prehlaovanymi znaky jako yBH..." foto z GID-u --->
update ---> skusal som VBR MP3 v inom, novsom CD30 MP3 a vysledok bol rovnaky, nejedna sa teda o chybu radia ani starsieho FW 
<')))><
Astra 08 1.7 CDTI Caravan
Astra 08 1.7 CDTI Caravan
Re: CD30 MP3 - problem s ID3 tag
Problém opravdu je v tom, že CD30MP3 nedokáže zpracovat ID3v2, které je ve valné většině nových skladeb (cca rok 2006 a mladší), ale může se to týkat jakékoliv skladby u které byl měněn ID3 tag a uložen v ID3v2.
Řešením je převést (přepsat) tag na verzi ID3v1, kterou CD30MP3 zpracuje naprosto bez problému. Přepsat se dají třeba v Mp3tag (nutno v nastavení vybrat zápis pouze v ID3v1).
Taky jsem si nad tím lámal hlavu, ale zatím sem nepřišel na skladbu, která by po přepsání na ID3v1 zobrazovala špatně ID3tag
http://www.stahuj.centrum.cz/multimedia ... e/mp3-tag/
Řešením je převést (přepsat) tag na verzi ID3v1, kterou CD30MP3 zpracuje naprosto bez problému. Přepsat se dají třeba v Mp3tag (nutno v nastavení vybrat zápis pouze v ID3v1).
Taky jsem si nad tím lámal hlavu, ale zatím sem nepřišel na skladbu, která by po přepsání na ID3v1 zobrazovala špatně ID3tag
http://www.stahuj.centrum.cz/multimedia ... e/mp3-tag/
Astra H 2009 1.4 66kW Easytronic
Re: CD30 MP3 - problem s ID3 tag
mám Zafiru B 2008 radio CD30mp3
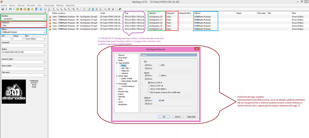
formát Mp3tagu v softwaru MP3tag aby radio CD30mp3 zobrazovalo název skladby,interpreta,album vypadá následovně http://imgur.com/3vMu8mX
V softwaru MP3tag je v záložce Nástroje možno i zavedení číselné řady, switchování názvu souboru do ID3tagu a opačně a mnoho dalšího, chce to si jenom trochu hrát a uděláte spostu albumů podle svých představ za pár minut.
Schéma pro vypalování albumů s mp3soubory, včetně přenosové rychlosti a ostatního aby to rádio z doby kamenné vůbec rozpoznalo, je v manuálu pro radio bod37.
Vypáleno nejjednodušší formou v Nero 9!!!
Jinak ostatní software pro vypalování WindowsMediaPlayer,přetahování souboru ve Windows na CD atd. nevyzkoušeno není potřeba.
ať to hraje 
formát Mp3tagu v softwaru MP3tag aby radio CD30mp3 zobrazovalo název skladby,interpreta,album vypadá následovně http://imgur.com/3vMu8mX
V softwaru MP3tag je v záložce Nástroje možno i zavedení číselné řady, switchování názvu souboru do ID3tagu a opačně a mnoho dalšího, chce to si jenom trochu hrát a uděláte spostu albumů podle svých představ za pár minut.
Schéma pro vypalování albumů s mp3soubory, včetně přenosové rychlosti a ostatního aby to rádio z doby kamenné vůbec rozpoznalo, je v manuálu pro radio bod37.
Vypáleno nejjednodušší formou v Nero 9!!!
Jinak ostatní software pro vypalování WindowsMediaPlayer,přetahování souboru ve Windows na CD atd. nevyzkoušeno není potřeba.